Автор статьи
Материал статьи основан на актуальных экспертных комментариях в сфере медицинского маркетинга
Григорий Шевченко
Основатель маркетингового агентства Humanswith.ai / from Shevchenko.bz

Страница автора
24.02.2026
Дата публикации
24.02.2026
Дата обновления
5 мин.
Время на чтение
53
Просмотров
Содержание

Аналитика для отдела продаж на основе ИИ

Представьте, что идеальный клиент уже у вас на связи: проявил интерес, заполнил форму. Ждёт звонка. Не перезвонили, ответ был грубым или непрофессиональным — клиент исчез. Упущенный шанс, потерянное время и ресурсы. Теперь представьте отдел продаж из 20 или 50 человек. Как понять, кто работает эффективно, а кто постоянно теряет клиентов? Как найти слабые места? Руководителю приходится решать это вручную, а значит, дольше, сложнее и с риском упустить важное.

Но сегодня эту задачу можно автоматизировать с помощью искусственного интеллекта. ИИ берёт на себя глубокую аналитику продаж, которую раньше либо не делали вовсе, либо проводили выборочно и с опозданием.

Подробнее о том, как это работает, рассказываем в статье.

Проблемы традиционной аналитики продаж

Аналитика продаж — как GPS. Показывает, в какой точке бизнес, куда двигаться, что можно изменить, чтобы прийти к цели быстрее. Но в реальности зачастую она больше похожа на старую бумажную карту, на которой половина дорог не обозначена, а стрелки указывают не туда.

Давайте разберёмся, почему стандартный подход к аналитике продаж часто не работает.
  1. Огромное количество данных. CRM-системы и телефония собирают разнообразные данные о клиентах: кто звонил, сколько длился разговор, какие этапы прошла сделка. Но когда звонков много, вся информация разбросана или сливается в одну большую таблицу, и понять, что важно, крайне сложно. Это как попытаться найти иголку в стоге сена, только иголок много, и все разного размера.
  2. Анализ «на глаз» и человеческий фактор. Иногда руководитель отдела продаж просто «чувствует»: что-то не так. Но проверить вручную — долго, сложно, легко ошибиться. Кто-то неправильно заполнил поле в CRM, передвинул сделку не на тот этап воронки, и вместо объективной картины вы получаете набор догадок и ощущений.
  3. Отсутствие прогноза. Традиционная аналитика показывает то, что уже случилось. Но если цель — построить прогноз, то никакие диаграммы тут не помогут. Они не умеют учиться, учитывать изменения на рынке, адаптироваться под новые условия.
  4. Невозможность отследить слабые и сильные места команды. В нашей практике был случай, когда один консультант из команды клиники по пересадке волос заключал больше сделок, чем остальные. Однако делиться своими наработками не желал. Если бы на тот момент мы использовали ИИ для анализа звонков (точнее, речевую аналитику), это позволило бы сэкономить время и ресурсы, заключить больше сделок и повысить прибыль благодаря прозрачности работы и обучению команды.
  5. Потеря времени на рутинных задачах. По разным подсчётам составление отчётов, сбор данных, ручное заполнение полей может занимать до 20% рабочего времени. Вместо того чтобы общаться с клиентами и закрывать сделки, менеджеры превращаются в офисных клерков. Это неэффективно, скучно и несправедливо по отношению к людям, которые должны фокусироваться на продажах.

Если вы хотите, чтобы аналитика работала на развитие, а не на отчётность, пришло время подумать о новых подходах. И один из самых эффективных — это внедрение искусственного интеллекта в процессы продаж.

Возможности ИИ в аналитике продаж

Искусственный интеллект меняет правила игры. Он не просто показывает цифры, а понимает их, предсказывает развитие событий, даёт рекомендации для улучшения рабочих процессов.

Перечислим преимущества использования ИИ для аналитики отдела продаж.
  1. Мгновенный сбор и обработка больших массивов информации. ИИ собирает, обрабатывает огромные объёмы данных «здесь и сейчас». Вместо еженедельных отчётов вы получаете живую картину, которую можно использовать сразу же.
  2. Анализ на основе фактов. В отличие от интуитивного подхода, искусственный интеллект опирается на данные, собранные и обработанные без ошибок, субъективных оценок или недочётов ввода. Вместо длительного и неточного анализа «на глаз» ИИ предоставляет чёткую, структурированную картину, позволяя видеть состояние дел без искажений.
  3. Прогнозирование и персонализация. Система учится на тысячах сделок, сравнивает текущие действия менеджера с успешными сценариями и предсказывает, какие шаги приведут к результату. Даёт рекомендации. Если раньше можно было посмотреть, сколько сделок закрыто в прошлом месяце, то теперь ИИ делает прогноз.
  4. Обнаружение слабых мест в работе команды. ИИ отслеживает, на каком этапе чаще «отваливаются» клиенты, какие ошибки совершает консультант, кто из менеджеров лучше работает с конкретными категориями клиентов. На основе данных даёт персонализированную обратную связь и рекомендации, чтобы команда росла вместе с бизнесом.
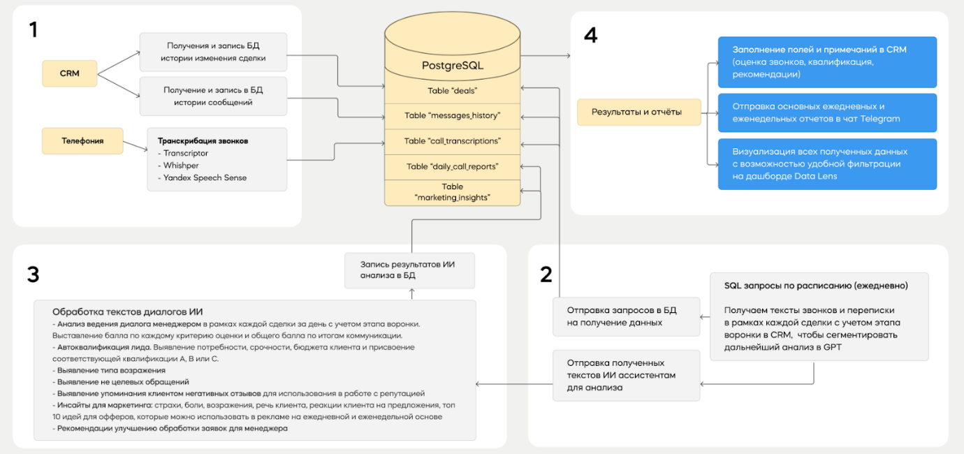
  5. Автоматизация рутины. Сервисы на базе ИИ берут на себя рутинные задачи вроде транскрибации звонков. Так, например, мы используем сервисы сервисы Transcriptor, Whisper, Yandex SpeechSense (в зависимости от языка), а затем обработанные данные передаются в нужные поля CRM.
  6. Фиксация возражений «здесь и сейчас». Во время диалога система оцифровывает возражения клиента в режиме реального времени, анализирует, подсказывает менеджеру, как их преодолеть. После завершения разговора формируется персональный отчёт, в котором указывается, что можно улучшить, какие аргументы лучше использовать в следующий раз. Если менеджер не отработал возражения, система автоматически отправляет клиенту текстовое сообщение с ответом или персональным предложением, например, в мессенджер.
  7. Оптимизация стратегии продаж. ИИ помогает понять, какие каналы лучше работают, что влияет на конверсию, как лучше всего сочетать продукты между собой. Эти данные позволяют принимать стратегические решения, основанные не на интуиции, а на фактах.

Пример дашборда Call Insights

Ключевые метрики и KPI для ИИ-аналитики продаж

Метрики и KPI различаются в зависимости от специфики бизнеса, разберём общие.

  • Конверсия из лида в сделку. Показывает, сколько из полученных лидов превращается в реальные продажи.
  • Скорость обработки заявки. Первые часы — решающие, поэтому важно понимать, сколько времени проходит от получения лида до первого контакта.
  • Качество общения. ИИ оценивает, насколько профессионально и убедительно говорит менеджер.
  • Количество отказов и их причины. Автоматический анализ позволяет выявить причины отказа клиента и понять, на каком этапе возникли возражения, что помогает оперативно скорректировать подход. На основе анализа можно улучшать рекламу, дорабатывать сайт и скрипты общения с клиентом.
  • ROI по каналам привлечения. Показывает, какие источники лидов приносят больше денег.

Этапы внедрения ИИ-аналитики в отдел продаж

Мы разработали универсальный инструмент под названием Call Insights. Это искусственный интеллект в роли руководителя отдела продаж. Создан для того, чтобы управлять работой команды консультантов и делать её максимально действенной.

Расскажем об этапах внедрения Call Insights на примере стоматологии.

1.Определили текущее состояние отдела продаж. Перед внедрением ИИ провели аудит отдела продаж, проанализировали текущие процессы, выявили слабые места и определили точки роста.

Изучили ключевые показатели:

  • конверсия на этапах воронки;
  • время закрытия сделок;
  • количество контактов до покупки;
  • причины отказов.

Оценили эффективность используемых скриптов, материалов и навыков менеджеров, в частности, их умение работать с CRM, презентовать продукт, отвечать на возражения.

2.Выявили метрики для отслеживания, настроили дашборды.

Ключевыми показателями эффективности стали:

  • конверсия лидов в продажи;
  • средний чек;
  • время закрытия сделок;
  • количество повторных покупок.

Для оперативного контроля настроили дашборд с динамикой конверсии, рейтингом менеджеров, частыми возражениями клиентов и прогнозом выполнения плана продаж.

3.Подготовили промпты. Разработали и настроили промпты для анализа разговоров под бизнес клиента (стоматологию), сосредоточившись на соответствии скриптам продаж и выявлении допущенных ошибок.

4.Настроили полную автоматизацию анализа звонков.

Подключили нужные сервисы: Zapier, CRM, Google Drive и OpenAI.

Создали папки для хранения записей звонков и таблицы, куда попадают результаты анализа.

5.Выстроили последовательность.

  • Когда запись звонка добавляется в папку Google Drive — запускается автоматический процесс.
  • Аудиофайл отправляется в транскрибатор, где превращается в текст.
  • Текст поступает в Google-таблицу, сервис оценивает разговор, ищет ошибки, добавляет рекомендации по улучшению.

В таблице также используется ChatGPT (или иная нейросеть на выбор) с заранее подготовленными промптами. Он анализирует общую оценку звонка и ошибки, допущенные менеджером.

6.Добавили рекомендации. После тестового периода настроили подсказки для менеджеров, чтобы улучшить коммуникации с пациентами. Адаптировали шаблоны под особенности стоматологического бизнеса. Основное внимание — на соблюдение скриптов и поиск типичных ошибок.

Этапы внедрения ИИ в аналитику отдела продаж

Благодаря внедрению Call Insights, руководитель отдела продаж клиники получил до 8 дополнительных часов в неделю. Это время теперь можно использовать для стратегического развития, тестирования новых скриптов и повышения качества сервиса, а не для рутинного прослушивания звонков сотрудников.

Автоматические отчёты помогают оценивать разговоры с клиентами по десятибалльной шкале, обеспечивая объективную и регулярную обратную связь.

Доля ручной оценки звонков сократилась до минимума — сейчас 80% всех звонков обрабатывается автоматически. Руководство может сосредоточиться на анализе и внедрении улучшений в работу с пациентами.

Типичные ошибки и как их избежать

Забыли перезвонить клиенту, не услышали важный сигнал в разговоре или просто упустили сделку из виду — эти ошибки могут стоить бизнесу не только денег, но и доверия клиентов.

Вот несколько частых проблем в работе отдела продаж, которые ИИ помогает предотвращать.

  1. Менеджер не успел связаться с клиентом вовремя. Система отслеживает время первого контакта после получения лида и напоминает менеджеру, если он затягивает. В результате повышается шанс заинтересовать клиента на раннем этапе.
  2. Консультант говорит слишком много, игнорирует вопросы или не реагирует на потребности клиента. Анализируя звонки, ИИ оценивает баланс между репликами менеджера и клиента, выявляет, насколько внимательно был диалог. Команда получает обратную связь по стилю общения, учится быть более клиентоориентированной.
  3. Менеджер упускает ключевые моменты при презентации услуги, даёт неточную информацию. Система сравнивает фактический разговор с эталонным скриптом, указывает, какие шаги были пропущены или выполнены неправильно. В итоге снижается количество ошибок в подаче информации и растёт конверсия.
  4. Информация о сделке внесена некорректно или вообще отсутствует. ИИ автоматически заполняет поля CRM на основе разговора, фиксирует ключевые события и следит за полнотой данных. Аналитика становится точнее, а процесс принятия решений — быстрее и надёжнее.

Готовность базы: почему сайт — это ваш виртуальный дом

Перед тем как активно продвигаться в социальных сетях, необходимо убедиться, что ваш сайт — основная виртуальная площадка клиники — полностью готов к взаимодействию с пациентами. Сайт — это ваш "дом" в интернете, а аккаунты в социальных сетях — своего рода "посольства", которые представляют клинику в разных пространствах. Если сайт не соответствует ожиданиям пациентов, даже самый качественный контент в социальных сетях не приведёт к желаемым результатам.

Что нужно проверить:

  1. Адаптивность и скорость загрузки. Сайт должен корректно открываться на всех устройствах: компьютерах, планшетах, смартфонах. Пациенты часто ищут информацию с мобильных устройств, и если страница грузится слишком долго или отображается некорректно, они просто уйдут к конкурентам.
  2. Навигация и удобство использования. Структура сайта должна быть интуитивно понятной. Пациент должен легко найти информацию о врачах, услугах, ценах, контактах. Особое внимание стоит уделить карточкам врачей — там часто встречаются ошибки: неактуальные контакты, отсутствие фотографий, неполные данные об образовании и опыте. Эти мелочи подрывают доверие.
  3. Оформление и визуальное восприятие. Дизайн сайта должен соответствовать имиджу клиники: профессиональный, аккуратный, вызывающий доверие. Даже самые успешные клиники иногда допускают ошибки в оформлении, которые нарушают коммуникативные связи доверия. Например, несоответствие шрифтов, цветовой гаммы, некачественные изображения — всё это создаёт негативное впечатление.
  4. Возрастные особенности аудитории. Разные поколения по-разному воспринимают информацию на сайте. Например, пожилые пациенты могут обращать внимание на детали, которые молодёжь просто не заметит. Теория поколений хорошо ложится на медицинскую коммуникацию: беби-бумеры, поколение X, миллениалы и зумеры имеют разные триггеры внимания. Учитывайте это при оформлении и наполнении сайта.
  5. Юридические и этические нормы. Вся информация на сайте должна быть актуальной и соответствовать законодательству. Например, если на сайте указан устаревший приказ Минздрава, на который ссылается клиника при оказании услуг, это может вызвать недоверие или даже юридические проблемы.
  6. Интеграция с социальными сетями. На сайте должны быть активные ссылки на аккаунты клиники в социальных сетях, а также возможность быстро связаться с администратором или записаться на приём. Чем проще пациенту найти нужную информацию и совершить целевое действие (запись, звонок, обращение), тем выше вероятность, что он выберет вашу клинику.
Ошибки в продажах неизбежны, особенно когда команда большая, а нагрузка высокая. Но теперь вам не нужно полагаться только на память, интуицию или еженедельные совещания. ИИ берёт на себя роль «внимательного помощника», который можно использовать не только для контроля, но и для развития.

Подведём итоги

Искусственный интеллект предлагает качественно новый уровень аналитики:

  • автоматизирует рутинные процессы;
  • даёт мгновенную обратную связь;
  • предсказывает развитие сделок;
  • позволяет видеть слабые стороны каждого менеджера и исправлять их.

Более того — ИИ превращает аналитику из формальности в мощный инструмент развития отдела продаж.

Внедрение технологий вроде ИИ-РОП создаёт культуру постоянного улучшения: позволяет обучать сотрудников на основе фактических данных, масштабировать лучшие практики и быстро корректировать ошибки.

Если вы хотите, чтобы ваш отдел продаж работал не «на автопилоте», а на опережение, самое время задуматься об использовании ИИ. Это не будущее. Это уже настоящее.
Подробнее разобраться в маркетинге в медицине, вы сможете на онлайн курсе «Медицинский маркетинг» для руководителей в Школе Медицинского Бизнеса https://medicalbusinesschool.com/marketing

Сравнение традиционной аналитики и аналитики на основе ИИ

Завершая разговор об аналитике продаж, давайте еще раз сфокусируемся на главном отличии: искусственный интеллект не просто считает цифры, а мыслит стратегически. Чтобы закрепить этот тезис, мы подготовили для вас наглядную таблицу. Сохраните её как шпаргалку, чтобы оценить готовность своего отдела продаж к работе будущего:
Понравилась статья?
Мнение автора
Часто задаваемые вопросы
Другие статьи